INTRA2NET BUSINESS SERVER


Perfekte Kommunikation im Team » Die leistungsstarke Komplettlösung für alle Dienste rund um Internet Security, E-Mail und Groupware. Einfach in der Bedienung, zuverlässig in der Anwendung und optimiert für sichere Kommunikation.


Intranator - Appliance Sicherheit

Vielen Unternehmen fehlt bis heute ein intelligenter Kommunikationsserver für die Nutzung von grundlegenden Diensten wie Internet oder E-Mail. Bestehende Lösungen sind unsicher, zu kompliziert oder einfach nicht stabil genug. Der Intranator ist eine sofort startklare und skalierbare, für Jedermann einfach zu bedienende Komplettlösung aus Hard- und Software. Die richtige Lösung für Unternehmen ab 5 bis zu 250 und mehr PC-Arbeitsplätzen. Mehr Sicherheit für Ihre Firma!

Intranator Schaubild

Network Security
Der grundlegende Schutz für Ihr Netzwerk vor Bedrohungen aus dem Internet:
Komplett mit Internet Zugang, mehrstufiger Firewall und VPN Fernzugriff für die sichere Anbindung von entfernten Standorten und mobilen Mitarbeitern.

Mail Security
Reibungslose E-Mail Kommunikation für Ihre Mitarbeiter dank zuverlässigem
Spamfilter, Antivirus und Schutz vor Phishing. Die sehr hohe Spam Erkennungsrate von über 99% entlastet Ihren Mail Server deutlich.

Web Security
Zeitgesteuerte Nutzungskontrolle für Dienste wie Facebook, YouTube oder eBay:
Bestimmen Sie, auf welche Webseiten Ihre Mitarbeiter zugreifen dürfen. Der zentrale Virenschutz stoppt gefährliche Inhalte, bevor sie in Ihr Netzwerk eindringen können.

Mail Server
Perfekte Kommunikation im Team: Der Mail Server ermöglicht einen zentralen
Zugriff auf alle E-Mails per Outlook, Smartphone oder Webmail. Gemeinsame
Terminkalender, Aufgaben und Kontakte erweitern Ihr Informationsmanagement.

 

Software

Wählen Sie die Intranator Software welche am Besten zu Ihnen passt »

Intranator Network Security
Intranator
Network Security
Intranator Security Gateway
Intranator
Security Gateway
Intranator Business Server
Intranator
Business Server

Network Security
Firewall / VPN / Internet-Access

x x x

Mail Security
Antivirus / Spamfilter / Anhangsfilter

x x

Web Security
Antivirus / Statistiken / Content-Filter

x x

Mail Server
IMAP / POP3 / Fax

    x

Groupware
Kalender / Kontakte / Aufgaben

    x

Hardware

Die passende Hardware Appliance für Ihre Intranator Software

Die Intranator Appliance bietet Ihnen wirkungsvollen Schutz vor dem täglichen Ansturm von Viren, Spam und Trojanern aus dem Internet. Sie schützt kleine und mittlere
Unternehmen umfassend und ist einfach zu bedienen.

Wählen Sie die Hardware welche am Besten zur Ihrem Leistungsbedarf passt »

  Intranator Appliance Eco Intranator
Appliance Eco
Intranator Appliance Pro Intranator
Appliance Pro
Intranator Appliance Ultimate Intranator
Appliance Ultimate

Empfohlene
Benutzeranzahl

Computer Arbeitsplätze 1-10 10-50 50-250

 

Leistung

Firewall-Durchsatz 700 Mbit/s 900 Mbit/s 1.800 Mbit/s
VPN-Durchsatz 90 Mbit/s 400 Mbit/s 500 Mbit/s
UTM-Durchsatz 35 Mbit/s 140 Mbit/s 210 Mbit/s

 

Hardware

Schnittstellen 4x LAN 3x LAN 4x LAN
Festplatte 500 GB 2x 500 GB RAID 2x 500 GB RAID
Speicher 2 GB 4 GB 8 GB

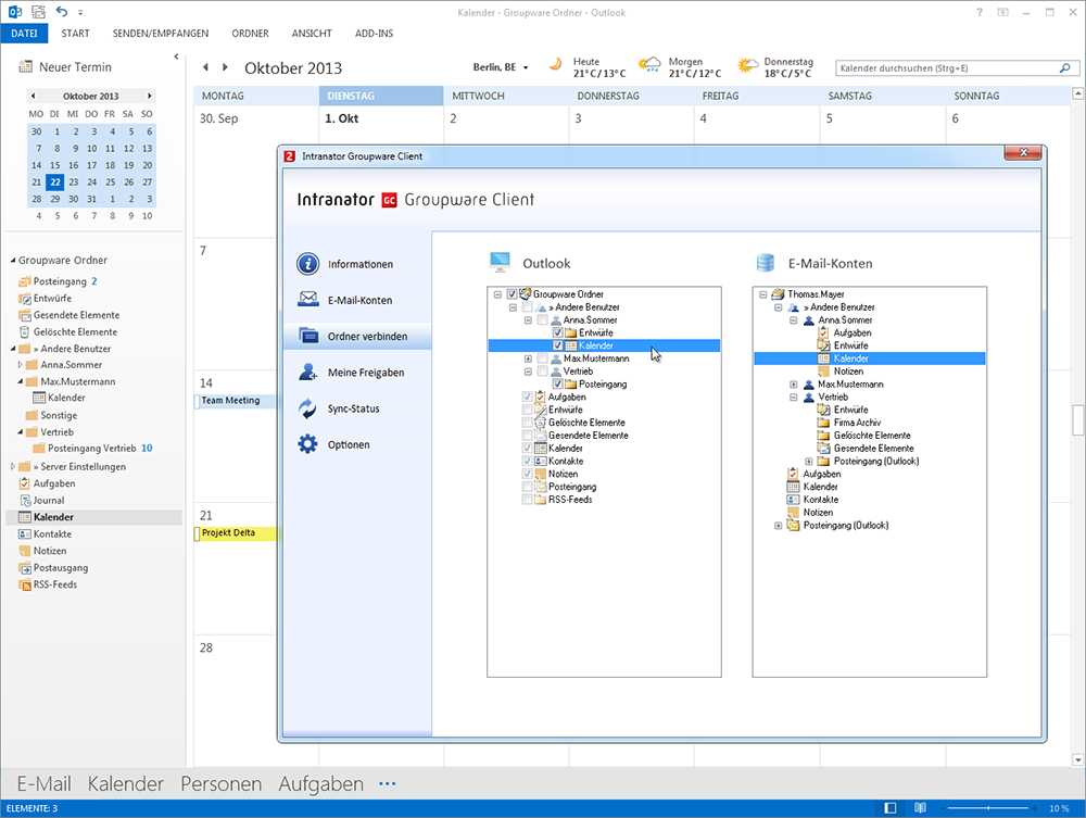
Screenshots

  • Intranator Business Server 6.1 Outlook 2013 Groupware Client
  • Intranator Business Server 6.1 Smartphone Android ActiveSync
  • Intranator Business Server 6.1 Smartphone iOS ActiveSync
  • Intranator Business Server 6.1 Web-Admin ActiveSync Einstellungen
  • Intranator Business Server 6.1 Web-Admin Hauptseite

Download


Intranator Network Security

Preisliste

PDF / 93 KB / Stand 07.2014


Intranator Network Security

Produktvergleich

PDF / 42 KB / Stand 10.2013

 

Referenzen

Blatzheim

PDF / 871 KB

 

Magdeburger Treuhand

PDF / 741 KB

 


 

Hamburger HafenCity

PDF / 847 KB

 

Radolfzell

PDF / 661 KB

 

Basse Druck

PDF / 312 KB

 

Schneider & Rüseler

PDF / 132 KB

 
   
   
   

 



Ihre Ansprechpartner:

 

Ender Akca
02330 80 33 0
Diese E-Mail-Adresse ist vor Spambots geschützt! Zur Anzeige muss JavaScript eingeschaltet sein!